Recorded February 12, 2021
Current Episodes at
https://walkinverse.buzzsprout.com/
I am moving all podcast here slowly. I will keep buzzsprout for all public reports and here for member only content.
Report #37, "Gates, Fauci, and Operation Warp Speed: It's All About Connections."
In the last report, we reviewed the mRNA experimental injectable technology. Now we will show a few connections behind it.
Grab a pen and notebook and enjoy the report.
In the last report, we reviewed the mRNA experimental injectable technology. Now we will show a few connections behind it.
To date, health officials claim the novel COVID-19 soars past 16.2 million cases for a virus with a 99.9% survival rate. To justify case count, they continue to use a test proven to produce false positives. This immoral act allows for compliance through fear as these elites can accelerate their agenda without resistance.
But before we dig further, please hear these words and wipe the dread from your mind. We will prevail once we remove our eyes from man and place them on the Almighty.
And as stated in Isaiah 35:3-5, we have nothing to fear.
“Strengthen the weak hands, And make firm the feeble knees. 4 Say to those who are fearful-hearted, “Be strong, do not fear! Behold, your God will come with vengeance, With the recompense of God; He will come and save you.” 5 Then the eyes of the blind shall be opened, And the ears of the deaf shall be unstopped.”
Isa 35:3-5
With those words in mind, let’s view the network which drives the mRNA agenda.
Many question why government officials and healthcare providers push an experimental genome therapy labeled a vaccine. They realize it causes illness and death. They have no discernment of long or short-term side effects. And yet, the answer lies before us. Massive financial gain and control for continuous revenue streams at our expense.
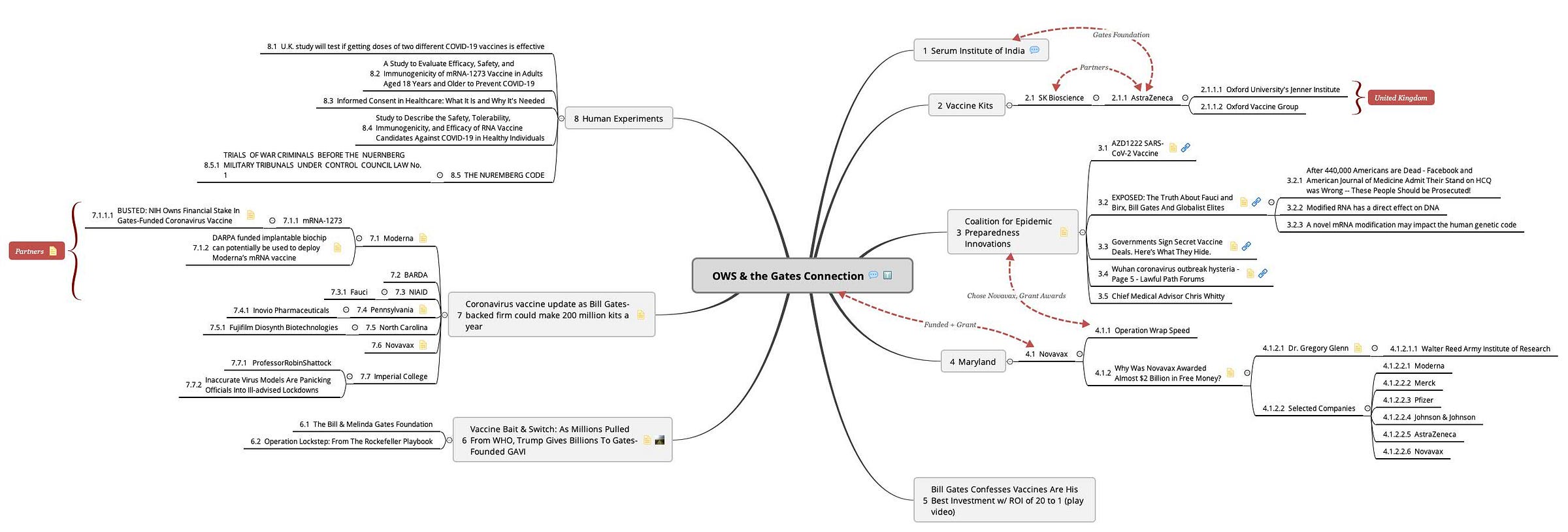
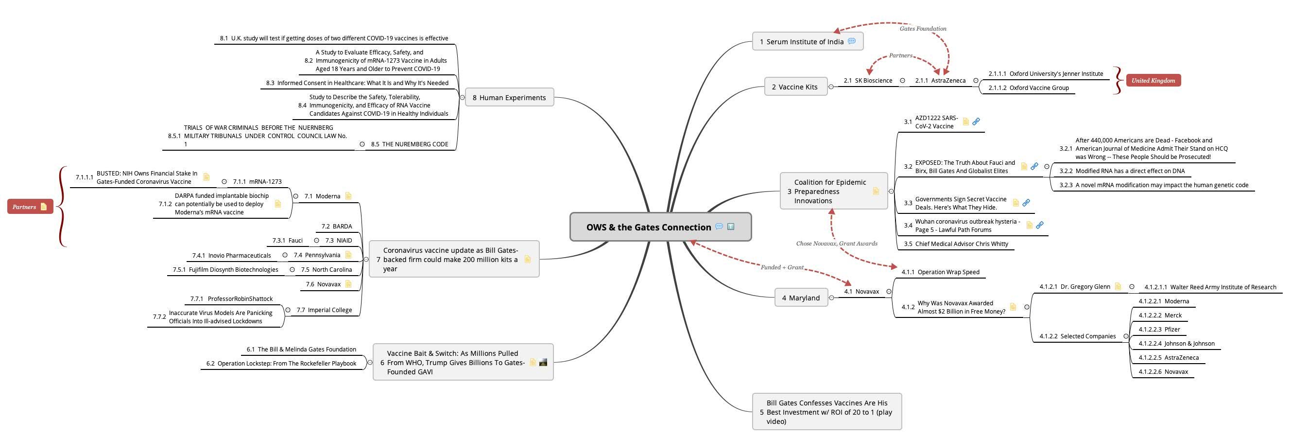
In an interview, Bill Gates boasted how the vaccine industry returned a 20-1 investment. This statement shows how these elites play for keeps. They do not have our well-being in mind (1).
And soon, a Gates-backed (2) firm will release 200 million vaccine kits and millions of experimental injections for vaccination against a coronavirus, aka a common cold.
Back in May, Korea’s S.K. Bioscience pharmaceutical company received $3.6 million in research funds from the Gates Foundation to support the development of a COVID-19 vax. This same company works as a contract manufacturer for AstraZeneca, which received $750 million from CEPI and GAVI (3) back in June 2020 to support the manufacturing, procurement, and distribution of mRNA injectable technology. In addition, AstraZeneca agreed to supply 1-Billion doses to low and mid-income nations. On top of these quantities, they announced a supply of 400 million doses ready for the E.U. And all the while, under the cover of night, the Imperial College steps into the vaccine game. They plan on another variation by the first half of 2021. Will it work? They have no clue. Professor Robin Shattock (4), the head of the vaccine development team at the University of Imperial College, stated, “We anticipate if everything goes really well, that we’ll get an answer as to whether it works by early next year.”
Professor Shattock is from the same Imperial College where Neil Ferguson used his fraudulent models to lock the world down (5) through data manipulation. He used invalid inputs based on early estimates. He selected outdated demographics, populations, and hospital bed counts to inflate numbers artificially. Instead of data from specific states to gather credible metrics, his models used the entire U.S. to drive COVID-19 spread. This skyrocketed infection rates and fears, as the model assumed everyone spreads the disease at the same rate—for virus spread detection, it’s an outright scam and a crime against humanity. Yet, he still roams free without consequence. Why?
The answer lies in the secure funds received from the European Commission, Bill and Melinda Gates Foundation, Wellcome Trust, MRC, and the NIH (Anthony Fauci), which indicates the degree of corruption imposed upon humanity for long term profits.
And when we look to NIH and Fauci, we witness extended deception with their ties to Moderna (6). With the mRNA-1273 experiment, the U.S. government appears to have joint ownership through filed patents. With $472 million secured, Moderna plans to reach its target of 500 million doses per year, with a ramp-up to one billion in 2021. Also, (7) DARPA joins Moderna to develop an implantable biochip for the deployment of experimental therapies, which can affect human DNA.
But at (8) $19.50 per dose, subsidized by taxpayers, does it matter? It’s all about people over profits, which circles us back to GAVI, the WHO, CEPI, and Trump’s Operation Warp Speed.
Trump pulled finances (9) from the WHO, which everyone cheered as he handed it over to GAVI, the Vaccine Alliance. What most may not realize, Gates and his foundation founded GAVI in 2000 (10). So when Trump pledged $1.16 billion at the virtual Global Vaccine summit, this became part of the Fiscal budget for 2020-2023, which solidified the fact he did not have the American people’s best interest in mind. Instead, he increased the hold Bill Gates has on the U.S. population and their health.
At the summit, Gates stated, “Since its inception GAVI has helped vaccinate more than three-quarters of a billion children … And now, it’s stepping up and saying it’s willing to deliver a COVID-19 vaccine as soon as one is available to end the pandemic as soon as possible, … We must also renew our commitment to delivering every life-saving vaccine there is to every child on earth.”
In addition, GAVI received a donation of $5 million from the Rockefeller Foundation for “routine immunization programs” and “play a major role in the rollout of a future COVID-19 vaccine.” which aligns with their playbook, Operation Lockstep (11).
On top of this, who did Trump put at the helm of Operation Warp Speed? Another Gates connection, a former executive of GlaxoSmithKline, Moncef Slaoui. His role? Work hand in hand with General Gustave Perna for the production and vaccination across the United States.
Now we’ll look at CEPI, Operation Warp Speed, and Novavax. In 2017 Gates co-founded, “The Coalition for Epidemic Preparedness Innovations (CEPI)” (12) to stop epidemics via vaccines. It’s the largest vaccine charity in the world. They made their mark across mainstream when they granted $388 million to an unknown biotech company, Novavax. Another company to fill the world with mRNA injections for COVID-19 (Certificate of Vaccine Identification – Artificial [1] Intelligence [9]). In a move that baffled many, Operation Warp Speed (12) also selected this company and awarded them $1.6 billion in taxpayers’ funds. So while the people of the United States have their rights revoked and business destroyed at astronomical rates, the Trump administration gave your future away to Gates for an injection never used or tested on humans.
And all the while, the media, Fauci, Gates, social media companies, politicians, and others lied outright to the people about HCQ (13). They knew it worked from day one. But as we see from facts, Big Pharma revenue streams and kickbacks outweighed our health.
Instead of protecting people’s lives, our officials schemed with these monsters behind closed doors to push an experiment to alter your DNA (14). As learned in Professor Klungland’s research, “RNA has a direct effect on DNA stability.” He notes how several research groups collaborate to understand the effects this can have on the DNA molecule. He stated, “We already know that R-loop areas are associated with sequences of DNA containing active genes and that this can lead to chromosomal breakage and the loss of genetic information…” This reveals absolute modification, regardless of what the fake fact-checkers, mainstream, social media channels, or Fauci’s pundits claim.
To drive this point one step further, we look to the National Cancer Institute for clarification (15). Through research, they learned modification in human mRNA affects gene expression, “NAT10, an enzyme, was found to be responsible for the modification, which itself has been implicated in cancer and aging. This is one of the first examples of a unique chemical modification to mRNA…”
To date, these companies refuse doctors and researchers the information required to learn the effects these synthetic drugs have on the human body. But it looks like another revenue stream in cancer therapies with the chemical modification seen in these experiments.
And while the PREP Act combined with the unlawful classification of mRNA as a vaccine, these corporations have 100% immunity from all legal action (8) while they engage in an experiment without the people’s informed consent (16) — a process which requires compliance or rejection of a medical procedure such as surgeries, anesthesia, radiation, chemotherapy, vaccination, and other scenarios.
These experimental war crimes continue under the guise of trials (17), “A new vaccine trial is underway in the U.K. to test whether mixing and matching different COVID-19 vaccines for the first and second doses is effective,” they continue, “The country is currently using the Pfizer-BioNTech vaccine and Oxford-AstraZeneca vaccine, which both require two doses. For the study, run by the National Immunization Schedule Evaluation Consortium, patients will get one dose of each.”
Remember, they never approved mRNA technologies for human use. These professionals for profit don’t know or care about the long or short term side effects. To further prove these drugs still exist in the experimental stage, Moderna started on July 27, 2020, and will end on October 27, 2020, as noted by the study (18), “A Study to Evaluate Efficacy, Safety, and Immunogenicity of mRNA-1273 Vaccine in Adults Aged 18 Years and Older to Prevent COVID-19.” Pfizer (19) began their test on humanity on April 29, 2020, with a target primary completion on August 3, 2021, and the experiment to end on January 21, 2023, as noted in the “Study to Describe the Safety, Tolerability, Immunogenicity, and Efficacy of RNA Vaccine Candidates Against COVID-19 in Healthy Individuals.”
With each injection, they test their poisons on an ill-informed public. And due to PREP, if you or your loved one becomes injured or dies from these jabs, you have zero recourse. Without informed consent, all involved in administration, production, delivery, and procurement—guilty of war crimes against humanity as stated in the Nuremberg Code (20), “The voluntary consent of the human subject is absolutely essential.”
No bribes or coercion—all the facts known beforehand. For those front line workers, LEO, Military, Politicians who follow orders, no excuse. During the trials of Nuremberg, ignorance did not afford reprieve from the consequences of their willful actions. They knew and still tested on humans without consent (21).
“THE PROOF AS TO WAR CRIMES AND CRIMES AGAINST HUMANITY
Judged by any standard of proof the record clearly shows the commission of war crimes and crimes against humanity substantially as alleged in counts two and three of the indictment. Beginning with the outbreak of World War II criminal medical experiments on non-German nationals, both prisoners of war and civilians, including Jews and “asocial” persons, were carried out on a large scale in Germany and the occupied countries. These experiments were not the isolated and casual acts of individual doctors and scientists working solely on their own responsibility, but were the product of coordinated policy-making and planning at high governmental, military, and Nazi Party levels, conducted as an integral part of the total war effort. They were ordered, sanctioned, permitted, or approved by persons in positions of authority who under all principles of law were under the duty to know about these things and to take steps to terminate or prevent them.”
Sounds familiar?
When Governments (8) and officials receive kickbacks and taxpayers fund Big Pharma experiments with no legal ramifications, it no longer about one health. It’s all profits.
The time’s at hand to end this experiment, or they will end us—no more compliance.
There are more of us than them.
References
Freedom Lovers TV. 2020. Bill Gates Confesses Vaccines Are His Best Investment w/ ROI of 20 to 1.
Soo Kim. 2020. “Coronavirus Vaccine Update as Bill Gates-Backed Firm Could Make 200 Million Kits a Year.” Newsweek, July 27, 2020, sec. News.
Staff. 2020. “AZD1222 SARS-CoV-2 Vaccine.” Precision Vax. December 6, 2020.
Imperial College. n.d. “Professor Robin Shattock.”
Osburn, Madeline. 2020. “Inaccurate Virus Models Are Panicking Officials Into Ill-Advised Lockdowns.” The Federalist. March 25, 2020.
Patrick Howley. 2020. “BUSTED: NIH Owns Financial Stake In Gates-Funded Coronavirus Vaccine.” National File (blog). June 29, 2020.
Franz Walker. 2020. “DARPA Funded Implantable Biochip Can Potentially Be Used to Deploy Moderna’s MRNA Vaccine.” Nanotechnology News. October 12, 2020.
Apuzzo, Matt, and Selam Gebrekidan. 2021. “Governments Sign Secret Vaccine Deals. Here’s What They Hide.” The New York Times, January 28, 2021, sec. World.
Broze, Derrick. 2020. “Vaccine Bait & Switch: As Millions Pulled From WHO, Trump Gives Billions To Gates-Founded GAVI.” The Last American Vagabond (blog). July 7, 2020.
The Bill & Melinda Gates Foundation [Internet]. [cited 2021 Feb 9]. Available from: https://www.gavi.org/investing-gavi/funding/donor-profiles/bill-melinda-gates-foundation
N/A. Operation Lockstep: From The Rockefeller Playbook [Internet]. Shadaily. 2020 [cited 2020 Dec 7].
Carmichael, Taylor. 2020. “Why Was Novavax Awarded Almost $2 Billion in Free Money?” The Motley Fool. July 22, 2020.
Patrick Howley. 2020. “EXPOSED: The Truth About Fauci and Birx, Bill Gates And Globalist Elites.” National File. March 26, 2020.
Eyrun Thune. 2020. “Modified RNA Has a Direct Effect on DNA.” PHYS.ORG. January 29, 2020.
NIH. 2018. “A Novel MRNA Modification May Impact the Human Genetic Code.” Center for Cancer Research. November 15, 2018.
Kirsten Nunez. 2019. “Informed Consent in Healthcare: What It Is and Why It’s Needed.” Healthline. October 11, 2019.
O’Kane, Caitlin. 2021. “U.K. Study Will Test If Getting Doses of Two Different COVID-19 Vaccines Is Effective.” CBS News. February 4, 2021.
ModernaTX, Inc. 2020. “A Phase 3, Randomized, Stratified, Observer-Blind, Placebo-Controlled Study to Evaluate the Efficacy, Safety, and Immunogenicity of MRNA-1273 SARS-CoV-2 Vaccine in Adults Aged 18 Years and Older.” Clinical trial registration NCT04470427. clinicaltrials.gov.
BioNTech SE. 2021. “Study to Describe the Safety, Tolerability, Immunogenicity, and Efficacy of RNA Vaccine Candidates Against COVID-19 in Healthy Individuals.” Clinicaltrials.Gov. February 9, 2021.
Government. 2020. “THE NUREMBERG CODE.” February 16, 2020.
Government. 1949. “TRIALS OF WAR CRIMINALS BEFORE THE NUERNBERG MILITARY TRIBUNALS UNDER CONTROL COUNCIL LAW No. 1.” 1949.














